Enter Presentation Password


Townhomes at Higharc

Platform expansion from single-family → multi-unit

Townhome Initiative Case Study

Contents

Context

  • Introduction
  • How Higharc works today

The Townhomes Initiative

  • Why Townhomes
  • Identifying the most critical problems
  • Team and Role
  • How we worked

The Product Solution

  • High level product solutions
  • Feature Deep Dives (4)
  • Defining Success

Retrospective

  • Next Steps for Townhome Initiative
  • Reflections
Townhome Initiative Case Study

Introduction

My Experience

  • Product leader with 5 years of product experience working at intersection of AEC and tech. Focused on improving how homes are designed, documented and built. Licensed architect with 7+ years of experience leading design teams and delivering complex projects.
  • Technologist who loves exploring new tools and workflows, especially generative AI (past 2 years).
  • Fun Fact: filmed and produced a documentary on informal settlements in South America (withinformalcities.org)

What Drives Me

  • Excited by opportunities to improve the built environment. If we can improve new production housing by just 2% the net impact at scale would be tremendous.
  • As product leader and architect I love envisioning the unseen, pulling together multiple stakeholders, and executing on a product vision.
Abe Drechsler
Townhome Initiative Case Study

How Higharc works today

Higharc

  • Platform for Production Builders to Design, Estimate, Sell, and Build single-family homes
  • Our connected data ensures changes ripple across all products and downstream outputs.
  • Leverage automation and rules to reduce product development time and help builders manage complex systems

My Role

  • Product Lead for Building Generation Squad and Studio Product.
  • Focused on building the core building model and API that all of our downstream platforms utilize.
  • Hired as employee 26 (now 170+!)
Higharc platform workflow
Townhome Initiative Case Study

Why Townhomes?

  • Multiple active customers pursuing townhomes in Higharc today—hitting significant limitations
  • Unlocks ~$20M ARR in existing sales pipeline
  • Opens the door to builders currently blocked without townhome support—massive TAM and gateway to larger builders
  • Platform leverage: capabilities built for townhomes strengthen the foundation for all building types
Townhome building example Rendering for active customer building townhomes with Higharc today
Townhome Initiative Case Study

Identifying the most critical problems

Process

  • Interviewed current and prospective customers on townhome needs, and conducted internal reviews with SMEs, Sales, and CSMs.
  • Stack ranked limitations strategically to build out functionality over time, avoid over investing, and hit most pressing needs first
  • Aligned across org and leadership on the most severe problems to address first

Severity

  • Severity measured roughly by time saved, revenue blocked, and prevalence of the limit.
  • These rankings changed and evolved over time as we continued discovery with clients, and planned rollout strategy (more on that later)
Townhome limitations analysis
Townhome Initiative Case Study

Team and Role

Initiative Structure

  • Kicked off via product research and leadership team review in Jan '25
  • I was assigned lead and DRI for development and delivery in Q2.
  • I've worked extensively with 20+ individuals across the org. As PM I have no direct reports, and lead via influence and sense of camaraderie

Core PDE Team

  • 8 Devs
  • 1 Designer
  • 1 EM
  • Partial: PMM, PM, EM, PD
Townhome Initiative Team
Team org chart
Townhome Initiative Case Study

How we worked

Our Discovery Process

  • Internal and External stakeholder interviews and discovery
  • Journey Mapping and Diagraming
  • Documentation: PRD, TDDs, and Decision Briefs
  • Product and Design Reviews

Frameworks

  • Design Thinking Process (Stanford d.school)
  • Continuous Discovery (Teresa Torres)
  • Shape Up (Basecamp)

Principles

  • Incremental Delivery
  • Estimating over 6 weeks worth of work is silly
  • Milestone oriented deliverables and goals
  • Strategic focused collaboration
User Journey Mapping User journey
Townhome Initiative Case Study

Mockups, and "drawing to think"

Mockups are Cheap

  • It's critical we test our ideas and visualize concepts.
  • Physical sketches, FigJam diagrams, or interactive AI prototypes (my favorite)
  • "Stop talking and draw it."

Documentation

  • As remote first company, even very rough documentation is super helpful to keep everyone aligned.
  • Documentation can be in written form, diagrams, or interactive prototypes.
  • We operated with culture of async communication and recording decisions.
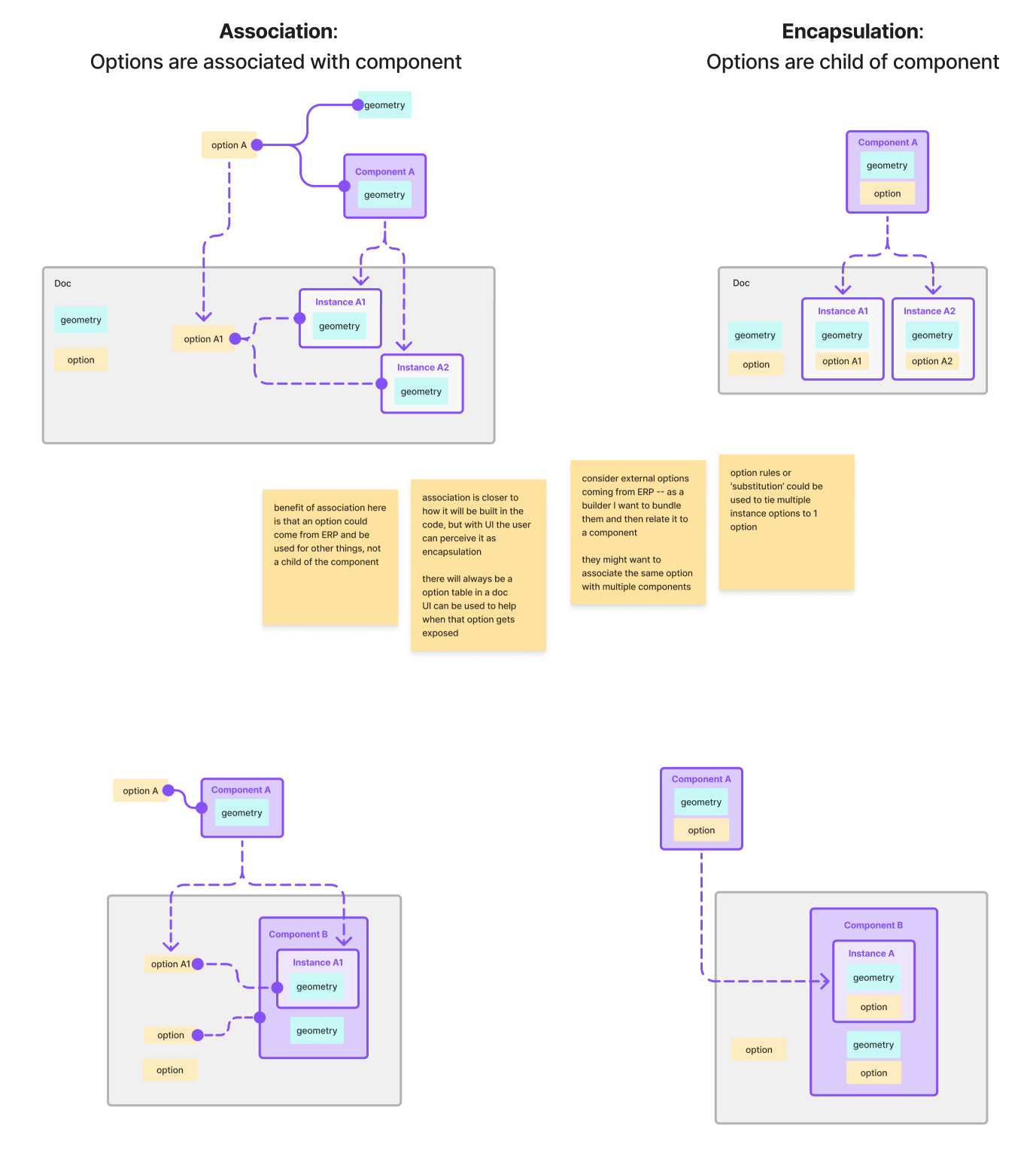
Wall type sketch Level replacement diagram Permutations Showroom view Unit replit Wall conditions Stepped units diagram Changing level datums Wall inheritance
Townhome Initiative Case Study

The Product Solution

1. Core Building Model Improvements

Expand Higharc's modeling capacity to support complex tectonics and geometric conditions

  • Datums + Levels
  • Walls
  • Foundations

2. Modeling Components / Units

Introduce a method of templatizing geometry such that it can be easily recycled and positioned across a builder's portfolio

  • Modeling Components
  • Reporting Units
  • Unit Options

3. Dedicated Builder Portal and Sales Experience

Introduce unique workflows for multi-unit typologies that can eventually scale to support additional project types.

  • Dedicated Townhome Workflow
  • Specialized Sales Views
Townhome workflow animation
Townhome Initiative Case Study

Feature Highlight: Levels and Datums

Context

  • Higharc Studio is our webhosted BIM modeling application. We've optimized for automated workflows and SFH typologies, but need to expand our capabilities to serve more complex building typologies.

Problem

  • Higharc lacks user-defined, absolute datums. All datums were relative to one another or hosted to parent levels.
  • Levels stack automatically on top of one another. Users can't associate a level with a specific datum, and can't separate the top of one floor from the bottom of the next.

Solution

  • We introduced Origin-relative datums. These are horizontal reference planes that users can lock other geometric objects to, including levels, floors, and walls. This gives users much more control.
  • We also introduced new level behavior such that levels could be set to specific datums instead of always "stacking" on top of one another. This has unlocked future support for Split-level typologies, Stepped townhome units, and buildings that have complex relationships with grade including multiple foundation or basement levels.
Levels demo
Townhome Initiative Case Study

Defining Success

  • Defined success for standalone projects and broader townhome workflow
  • Target incremental delivery and investment to ensure we're not over investing
  • Specific targets to support Interest, Adoption, Production, Performance, and Revenue
IBS Booth

Success Criteria:

2/17 - IBS Conference

20+ Qualified booth Conversations
10+ High intent follow-ups booked
6+ Inbound Beta Interest / Sign ups

April - Beta Launch

10+ customer accounts enabled with Feature Flagged Townhomes by 4/30
50%+ beta customers participate in training sessions
>50% of enabled accounts complete Beta Feature Activity within 14 days
Collect >20 actionable feedback items from 4+ beta customers by 5/15

July 1st - GA Milestone

Feature Flags removed, content broadly accessible
10+ Customers with activation, 5+ actively using for production
Within 30 days of GA, >60% of townhome builders have >1 Project
Quality bar: Blocker bug or FR count ≤3 in first 30 days

Q2 Sales Goals

$5M net new ARR from Townhomes specific Builders
$XXM pipeline growth in Q2
Interest Adoption Production Performance Revenue
Townhome Initiative Case Study

Next Steps for Townhome Initiative

Current Focus

  • Pushing team to deliver exceptional demo experience for 2/17 tradeshow
  • Content creation and coordination with PMM, Sales and Marketing
  • Q2 and Q3 roadmapping - anticipating growth and prioritization shifts

Next Up

  • Preparing for final big effort before Beta Phase (April)
  • Design and usability reviews to polish rough workflows
  • Feedback and progress check-ins with internal users and existing customers
  • Anticipating Townhome workflow GA for all customers June/July

Risks

  • We hit MVP but fail to deliver exceptional working product
  • Eng Staffing constraints force us to prioritize other initiatives
  • Fail to provide proper guardrails and training guidance, limiting adoption
Zoom audience Rakesh diagram Meeting table Building string floor plan Pleiades Wall inheritance Associations encapsulation Units selection flow Signature example Buffington Townhomes Front
Townhome Initiative Case Study

Reflections

Things That Went Well

  • One of the largest and most successful cross-squad initiatives in Higharc history.
  • We've built strategic, sustainable solutions that scale beyond the Townhome use case or workflow.
  • Milestone oriented development and strategic in-person meetups helped us maintain momentum, stay focused and aligned.

Things I'd Do Differently

  • Anticipate large chunks of scope and weigh pro/cons for greenlighting much earlier, especially for cross-squad work where we have to balance multiple roadmaps and resource constraints.
  • More specifically define the problem we're solving and communicate it clearly.
  • Delegate more across partners. I'm in the middle of everything and often critical path for decisions, but my team is talented and can make great decisions without me.
Feedback from Carissa

Senior Account Executive

Feedback from Jennifer

Director of Solutions Consulting

Feedback from Kelly

Senior Customer Success Manager

Feedback from Caspar

VP Product

Thanks for reading!

Take me to start

1 / 17
← → or click sides to navigate